Observation
Items in this sections allow the observation of health and component status.
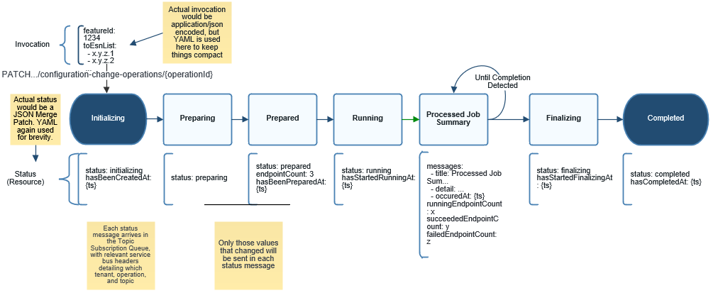
The following image shows the operation overview diagram. It illustrates a long running operation and all the stages it goes through along with the outcomes of each step.
Figure 1 Operation overview diagram. Click the image thumbnail to view in full.
